Szakmai gyakorlat az Alkalmazott matematika szakon
Az Alkalmazott matematika szakon a képzés specifikuma megköveteli, hogy kiemelt hangsúlyt kapjon a szakmai kompetenciák kialakítását szolgáló gyakorlatok rendszere. Így a negyedik évfolyam végén öthetes szakmai technológiai gyakorlatra kerül sor. Ennek igen fontos célja az, hogy a diákok valós, gyakorlati feladatok elvégzése során a megszerzett ismeretanyag alapján olyan készségekre tegyenek szert, amelyek segítik őket a majdani sikeres elhelyezkedésben a munkaerőpiacon. Fontos szempont, hogy felkészülhessenek a programozó technikus végzettség alapján elfoglalható állások szempontjából a legfőbb technológiai, gyártási folyamtokkal, munkavédelmi és baleset-megelőzési előírásokkal. Ezen felül a gyakorlat meghatározó része, hogy a diákok mindegyike egyéni feladatot, projektet kap, amit önállóan vagy egy csapat tagjaként kell elvégezzen. Az idei tanévben is a Puskás Tivadar Informatikai Központ égisze alatt zajlott a gyakorlat. A kapott feladatok igen sokrétűek voltak:
- speciális térbeli eszközök modellezése és projektek készítése 3-D nyomtatóra
- Matematika ZNO (vizsga tesztek) gyakorló on-line platform készítése
- online-napló készítése a szakképzés részére
- mesegyűjtemény óvodásoknak és videó készítése az OP-ІІІ/2020 szak diákjai munkáiból
- matematika és fizika ZNO interaktív PPT gyűjtemény készítése
- tutorial készítése programtermékhez vagy számítógépes alkalmazáshoz.
Dávid Alexandra és Nagy Tibor tanárok vezetésével egy látványos és tartalmas kiadvány készült el, ami az intézmény óvodapedagógus képzésén résztvevő diákok munkáit, meséit tartalmazza.
Bátyi András, Molnár Alexandra és Makó Pál tanárok vezetése alatt elkészült több olyan látványos és szemléletes PPT, amelyek különböző matematika vagy fizika vizsga feladatsort tartalmaznak és azok megoldásait. Ezeket eredményesen lehet majd használni az oktatásban, diákok önállóan is haszonnal nézhetik végig a matematikai érettségihez való felkészülésük során.
Simon Lénárd tanár vezetésével az Autocad Fusion 360 3D-s elemek modellezésére alkalmas szoftver segítségével a diákok különböző alkatrészek, dinamikus eszközök tervezését, kivitelezését végezték el. Ezen kívül több tutorial is elkészült, amelyeket eredményesen használhatnak diákjaink a jövőben különböző projekteknél, évfolyammunkáknál, az önálló tanulásban:
- Unity Játékmotor használata;

- komplex feladatok megoldása MS Office programcsomagban;
- számítógép hardver diagnosztizáló szoftverek bemutatása és gyakori problémák elemzése;
- Digatal world szoftver használata a számítógépes logikában;
- 3D modellek animációjáról Autocad Fusion 360-ban;
- PC hardverek jellemzése;
- Matlab online verziójának a használata;
- Cisco eszközök konfigurálása és szolgáltatások kiépítése.
Szocska József tanár vezetése alatt két csoportos projekt zajlott a gyakorlat ideje alatt. A diákoknak létre kellett hozni két webes alkalmazást. Az egyik tanároknak és diákoknak is egyaránt hasznos a matematika vizsgához való felkészülésben jól alkalmazható platform, ami lehetővé teszi különböző tesztek létrehozását, használatát, azok egyéni igényeknek megfelelő testre szabását. A weboldalhoz használt adatbázis a benne található táblákkal és kapcsolatokkal a következő:

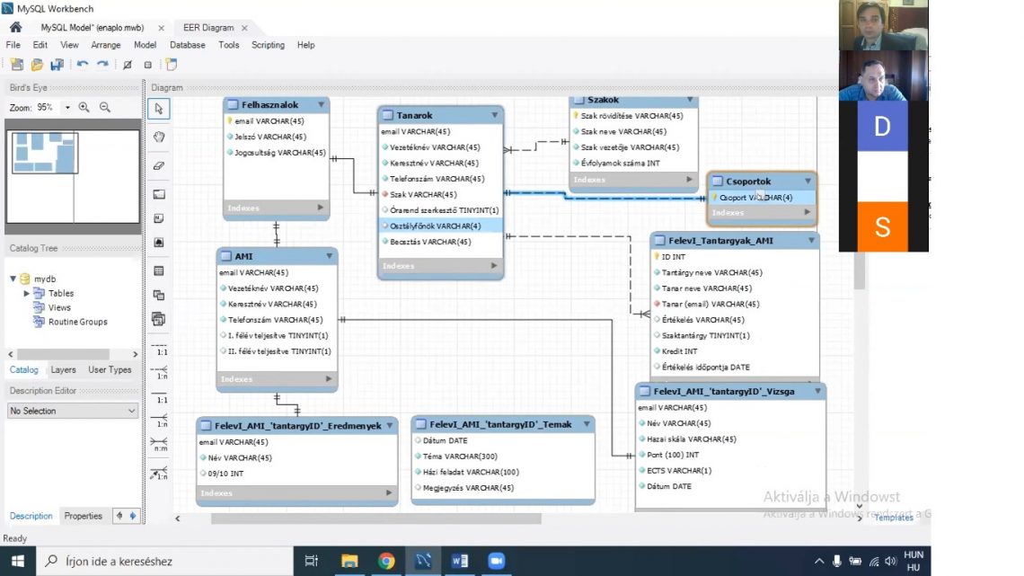
A másik programtermék a szakgimnázium részére kialakított online elektronikus napló, amely lehetővé teszi egy tanintézmény adminisztratív rendszerének gyors és hajlékony nyilvántartását. A munka komplexitását jól szemléltetik annak adatbázisai:

Mindkét termék továbbfejleszthető és jól alkalmazható a gyakorlatban, valós segítség lehet az oktatási és adminisztratív munkában nem csak a tanintézményen belül, de más kárpátaljai iskolában is.
A távoktatás kihívásait is megoldva, az Alkalmazott matematika szak diákjai igen tartalmas és hasznos gyakorlat részesei lehettek. A programtermékeik bemutatását, illetve a számítógépes és informatikai technológiai folyamatok ismertetését a gyakorlatvédésén tehették meg a szakbizottság minden tanárának a jelenlétben a Zoom alkalmazás segítségével. A diákok igazi profizmussal és kiváló szakmai felkészültséggel számoltak be az elvégzett munkáról. Mindenkinek gratulálunk a teljesítményéhez és kívánunk további szakmai sikereket a jövőben.


